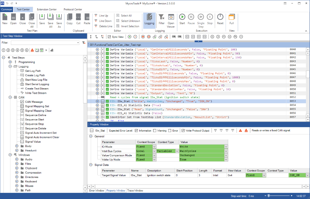
MycroTools® MyGuine® offers a comfortable and easy to use graphical user interface to create test-sequences via Drag&Drop. Its intuitive usability allows rapid designing and executing of highly complex test sequences.
Regardless of the test spectrum you are planning to operate, semi-automatic or full-automatic, MyGuine is the perfect tool to automatically repeat common tasks. It is very simple: search the desired TestStep, add it via Drag & Drop and parameterize it accordingly if necessary. Repeat these steps until your test-sequence is finished and then you can already execute it. You can observe the test-results live while the test-sequence is executing - use breakpoints to dive even deeper into each result individually. Of course you are also able to examine the TestStep results at runtime and potentially execute a set of TestSteps depending on an If/Else condition. You have no restrictions.
Dividing complex test-sequences in separate TestPlans (synonym for test-sequence) and saving them individual allows building of large TestPlan libraries that can be used depending on the task.
Fully-automated tests that are time-consuming can also be run overnight, for example if you want to test a considerable amount of complex features. On the next day all test-results and protocols are listed in a separate protocol center.
Develop your own TestSteps with Visual Studio and C# to extend your test-sequences and test depth. Another favorable task for implementing own TestSteps is to access new hardware instruments, for example thero-chamber, shakers or battery simulators and many others.
MycroTools® MyGuine® is available in three stages: MyGuine® Lite, MyGuine® Pro and MyGuine® Pro OEM. While MyGuine Lite is primarily aimed for manual testing and semi-automation, the Pro variants allow operating more complex and full-automatic long-term tests with minimal supervision.
The following table shows all features:
| Feature | MyGuine® Lite | MyGuine® Pro | MyGuine® Pro OEM |
|---|---|---|---|
| Type of automation | Semi-Automation | Full-Automation | Full-Automation |
| Graphical User Interface | |||
| Number of TestSteps, that can be executed in a sequence | 300 | no limitation | no limitation |
| Number of supported PDX catalogs [Diagnosis license needed] | 1 (expandable) | 1 (expandable) | All Infotainment-ECUs |
| Maximum number of PDX catalogs [Diagnosis license needed] | 3 | no limitation | no limitation |
| Script-Controlled Start of MyGuine (Batch-File) | |||
| Use of the Programming Interface (API) | |||
| Use of Logging-Filters | |||
| Protocol-Center | |||
| MycroTools MyView | |||
| Development of TestSteps | |||
| Integration of own TestSteps | optional | optional | optional |
| Support of TestSteps Programming | |||
| Support of TestSteps CAN | optional | ||
| Support of TestSteps Ethernet | optional | ||
| Support of TestSteps Logging | optional | ||
| Support of TestSteps AreuMat | optional | optional | optional |
| Support of TestSteps Diagnosis | optional | optional | optional |
| Support of TestSteps MOST | optional | optional | optional |
| Support of TestSteps MOST-Matrix (Daimler AG) | optional | optional | optional |
| Support of TestSteps Imaging | optional | optional | optional |
| Support of TestSteps Digital IO Card | optional | optional | optional |
| Support of TestSteps Audio FFT | optional | optional | optional |
| Support of TestSteps Windows | optional | optional | optional |
Our Clients






